特集
2004/03/17 16:55 更新

特集:第1回 プログラミングレスを実現するexteNd Composer (2/5)
exteNd Composer評価版の入手方法
exteNd ComposerはアプリケーションサーバーやポータルなどWebアプリケーション開発に必要な全てを統合した「exteNd 5 Enterprise Suite」の一機能として提供されています。今回は現在最新のVer.5(英語版)の評価版(日本語版は今春出荷予定)をダウンロードして、サーブレットを作成します。ダウンロード手順は以下の通りです。
1. Webブラウザで評価版ダウンロードサイト(http://download.novell.com/pages/PublicSearch.jsp)にアクセス2. exteNd 5 Enterprise Suite評価版の検索
3. ユーザー登録とログイン
4. exteNd 5 Enterprise Suite評価版のダウンロード(ダウンロードにはハードディスクの空き領域が500MB必要です)。
なお、exteNd 5 Enterprise Suite評価版をインストールするためには、ハードディスクの空き領域が840MB。インストール手順は以下の通りです。
1. インストーラの起動
2. ライセンス文字列の登録
3. インストールセットの選択
4. インストール先のフォルダの指定
5. MySQLの設定
6. exteNd Application Serverの設定
7. ファイルのコピーと環境設定
評価版のダウンロードからインストールまでの詳細な手順は、ノベルのサイト上に公開されているインストール手順書を参照してください。
exteNd Composerの基本
exteNd Composerの起動には、「スタート」メニューから「すべてのプログラム」→「Novell exteNd 5.0」→「Composer」とたどり、「Composer Designer」を選択します。
Composer Designerを起動すると、まず最初に4つの領域が確認できます。その中で左上のツリー表示になっている領域を「カテゴリペイン」と呼びます。さらに、カテゴリペインの中には「Process」「Service」「Component」「Resource」「XML Template Category」「Deployment」という6つのトップレベルカテゴリがあり、それぞれに作成可能な要素が表示されています(画面1、2)。

画面2に見られるカテゴリペイン下の領域を「インスタンスペイン」と呼びます。このインスタンスペインには、カテゴリペイン上で選択されているカテゴリに属するオブジェクトが含まれ、総称して「xObject」と呼びます。これらxObjectを作成し、組み合わせていくことがexteNd ComposerでのWebアプリケーション開発の基本です。
Webサービス定義ファイル(WSDL)の取得
Webサービス「郵便番号検索Webサービス」を利用するためにはWebサービス定義ファイル(WSDL)が必要です。WSDLを取得するためにはYahooやGoogleからWebページを検索すると同様に、Webサービスを検索する「UDDI」と呼ばれるサーバを利用してWebサービスを提供するサイトを検索し、そのサイトからWSDLをダウンロードします。早速検索してみましょう。
Composer Designerのインスタンスペイン下には「Project」と「Registries」と呼ぶ2つのタブがあり、最初に「Project」タブが選択されています。「Registries」タブをクリックすると、UDDIを検索するためのペインが表示されます。
下側のService検索ペインにあるテキストフィールドにWebサービスを検索するキーワードとして「ZipCodes」と入力し、テキストフィールド右側にある矢印ボタンをクリックします。検索結果は、画面4のように表示されます。

検索結果の中から「Glenn Johnson Technical Training」のURLを指定してみます。画像5のページが表示されます。
上記のサイトでは「GetNearbyZipCodes」「GetLocation」「GetNearbyZipCodesWhereClause」「GetNearbyLocations」「GetDistance」、6種類のサービスが提供されていることがWebブラウザ上で分かります。今回は、入力した郵便番号の周囲nマイルに存在する郵便番号を検索する「GetNearbyZipCodes」というサービスを利用します。
「GetNearbyZipCodes」のリンクをクリックすると、このサービスをWebブラウザ上で使用してみることができるので、あらかじめ動作イメージをつかんでおいてください。そして、この郵便番号検索サービスをexteNd Composerから利用するためには、郵便番号検索サービスのWSDLを取り込めばよいのです。「File」メニューから「New」→「xObject」を選択すると、画面6のようにxObject作成ウィザードが表示されます。
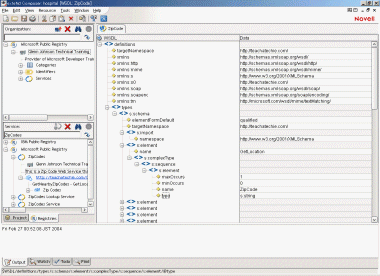
これによりteachatechieのWebサイトからWSDLが取り込まれ、その内容がComposer Designerの画面に表示されます(画面10)。
ツリー展開やテキスト表示に変更し、WSDLの中身を確認してみましょう(テキスト表示への切り替えは、「View」メニュー→「XML Documents」→「As Text」)。
Webサービスは、呼び出しパラメータ、およびその結果共に、XMLでデータがやり取りされます。ComposerではこれらのXMLを「XMLテンプレート」としてあらかじめ登録しておく必要があります。
WSDLを元にWebサービスを呼び出す際に利用するXMLテンプレートを作成します。ツールバーの
ボタンをクリックすると、XMLテンプレート作成ウィザードが起動します。「Operation」ドロップダウンリストから、今回利用する「GetNearbyZipCodes(…)」を選択し、「Input Message」の「Template Category」にテンプレートカテゴリ名「ZipCodes」と入力し、OKボタンをクリックするだけで完了です。
[磯田義雄,ITmedia]
Copyright © ITmedia, Inc. All Rights Reserved.








